Este artigo demonstra o valor comercial de uma organização que aprimora toda a abordagem de gerenciamento de ativos corporativos, alinhada com o padrão ISO 55001. Uma organização que implementa a ISO 55001 deve primeiro chegar a um acordo com objetivos claros de gerenciamento de ativos, um processo de planejamento que otimiza o portfólio de investimentos que, por sua vez, é entregue por processos de ciclo de vida eficientes e um processo de melhoria contínua persistente e abrangente que é documentado e controlado.
O valor comercial é obtido pela
remoção dos obstáculos para a entrega do gerenciamento de ativos, para que o
investimento seja priorizado de acordo com os resultados de negócios
medidos. Uma organização deve ser eficiente para determinar em que investir
e, em seguida, entregar esse trabalho de maneira otimizada em termos de custo,
maximizando os resultados dos recursos e orçamento disponíveis. Os
resultados podem ser avaliados em termos de desempenho e capacidade ou
mitigação de riscos.
VISÃO GERAL DE UM SISTEMA
DE GERENCIAMENTO DE ATIVOS COMPATÍVEL COM ISO 55001
Diferentemente de outras estruturas contemporâneas que definem um
sistema de gerenciamento de ativos, a ISO 55001 1 não
especifica métodos e sistemas de práticas líderes. Pelo contrário, o padrão
requer:
·
Uma política de gerenciamento de ativos que informe a todo o negócio o
que o executivo sênior considera prioritário sobre como os ativos são
gerenciados para agregar valor ao negócio;
· Um plano estratégico de gerenciamento de ativos ou estratégia de
gerenciamento de ativos que estabelece objetivos para toda a abordagem de
gerenciamento de ativos:
· Os objetivos acomodam a política de gerenciamento de ativos, objetivos
corporativos de negócios e requisitos internos e externos das partes
interessadas;
·
Os objetivos são alcançados por estruturas de nível superior definidas
para o planejamento do trabalho, contingências e gerenciamento de riscos,
processos operacionais essenciais e melhoria contínua.
· Um processo de planejamento de ponta a ponta que leva a uma declaração
de trabalho futuro a ser realizado nos ativos, que também é priorizado, custado
e agendado;
· Um conjunto de processos operacionais documentados, suportados por processos de treinamento, exige que os sistemas sejam usados e gerenciem custo, risco e desempenho em todos os aspectos da entrega do trabalho de gerenciamento de ativos;
Uma
estrutura de nível superior, ou uma definição de todos os processos possíveis
em um sistema de gerenciamento de ativos, é mostrada na Figura 1. O objetivo
dessa estrutura é explicar a todos os interessados todo o sistema de
gerenciamento de ativos e ajudá-los a entender como seus responsáveis áreas se
encaixam com outras partes do negócio. Isso é essencial para garantir que
os processos de planejamento e trabalho não sejam isolados entre as equipes e
que a melhoria contínua seja realizada em toda a empresa, aplicando uma
abordagem consistente.
O que a ISO 55001 não faz é especificar práticas e métodos necessários dentro dos elementos funcionais mostrados no diagrama da estrutura. Por exemplo, uma abordagem de manutenção não pode afirmar estar de acordo com a ISO 55001. Para atender aos requisitos da ISO 55001, o processo deve ser documentado, comprovadamente capaz de gerenciar riscos, desenvolver as competências das pessoas e melhorar de maneira persistente.
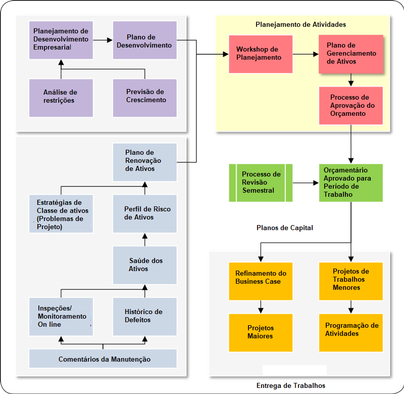
O processo mais complexo de todos é o processo de planejamento, em que
você determina qual é o trabalho certo a ser feito a qualquer momento nos
ativos. O processo subordinado, que fica embaixo do diagrama da estrutura,
é mostrado na Figura 2a. Conseguir esse processo correto é essencial para a
resiliência dos negócios contra choques externos, como demanda do mercado,
frota envelhecida, condições climáticas extremas e assim por diante.
Dois dos aspectos mais importantes dessa estrutura de planejamento são o
uso de dados e conhecimento da integridade dos ativos para impulsionar o
trabalho. A integridade dos ativos e outras considerações, como
criticidade operacional e obsolescência, levam ao perfil de risco para
oportunidades de investimento. Portanto, entradas de trabalho individuais
no plano de gerenciamento de ativos podem ser perfis de risco, conforme
mostrado na Figura 2b, sugerindo períodos em que itens de baixo risco podem ser
adiados e trabalho de alto risco (por exemplo, risco> 3) precisa ser
suportado. A figura mostrada é típica dos planos de gerenciamento de
ativos, nos quais os gastos nos primeiros quatro a cinco anos são relativamente
firmes e as previsões de longo prazo ainda são imaturas.
BENEFÍCIOS DO SISTEMA DE GERENCIAMENTO DE ATIVOS ISO 55001
Os benefícios do sistema de gerenciamento de ativos ISO55001 são
tabulados na Tabela 1 como uma lista de verificação à qual uma organização deve
aspirar. Dois atributos são citados para cada elemento:
·
Valor - declaração do valor que cada elemento representa;
·
Custo-benefício - o item da lista de sete áreas conhecidas de ocorrência
de custo-benefício estão listados abaixo na Tabela 1.
Observe que onde o mesmo custo-benefício ocorre em mais de um elemento,
ambos os elementos devem estar em vigor para alcançar a economia potencial
total. Todas as economias em potencial são uma função da maturidade da
organização no momento do início da implementação do sistema de gerenciamento
de ativos.
Essas melhorias podem ser alcançadas por práticas líderes individuais
que são bem entendidas fora da estrutura ISO 55001. A estrutura ISO 55001
possibilita essas iniciativas e simplifica sua introdução como parte da maneira
padrão de fazer negócios. Mais importante, as práticas ISO 55001 e o
comportamento organizacional bloqueiam essas melhorias.
|
TABELA 1 - Resultados
dos principais elementos do sistema de gerenciamento de ativos |
|
|
Política de Gerenciamento de Ativos |
Declaração indiscutível do que é importante para cada membro da equipe
entregar como parte de seu trabalho, levando a um padrão desejado para o
gerenciamento de ativos em toda a organização Valor: estabiliza toda a organização usando alguns objetivos comuns,
para que as equipes trabalhem juntas e as pessoas tenham certeza de que podem
defender suas decisões e demonstrar valor |
|
Plano Estratégico de Gerenciamento de Ativos (SAMP) |
O design do sistema de gerenciamento de ativos traz disciplina para os
negócios, alinhando processos e pontos fortes existentes no sistema e
identificando lacunas que precisam ser aprimoradas: · Requisitos das
partes interessadas para um desempenho capaz dos ativos · Objetivos
mensuráveis que definem bom desempenho em muitas funções de gerenciamento
de ativos · Requisitos de
sistemas de informação · Estratégia de
contratação e gerenciamento de recursos · Processos de
planejamento de contingência · Processos de
planejamento integrados, equilibrando o crescimento dos negócios com a
sustentação dos ativos existentes · Processos
operacionais que precisam ser gerenciados e para os quais as competências das
pessoas podem ser rastreadas e suportadas · Medições de
desempenho e processos de auditoria para identificar oportunidades de
melhoria · Planejamento e
entrega de melhoria contínua Valor: um documento de referência de fácil leitura que especifica o
que deve ser implementado em toda a organização e por quê; Os resultados
incluem a identificação de lacunas e o início de processos de melhoria que
beneficiam as equipes e removem resíduos da organização |
|
Plano de Gerenciamento de Ativos |
A previsão do trabalho a ser realizado nos ativos com os seguintes
horizontes de planejamento: · Cronograma de 1 a
2 anos, priorizado e defensável pelo risco, com base em informações de
suporte · Cronograma de
opções de 2 a 5 anos que permite um melhor agrupamento de trabalhos
importantes em pacotes economicamente ótimos (ou seja, adianta algum trabalho
e adia outro trabalho) · Visão estratégica
de 5 a 20 anos ou mais dos tempos esperados para renovação de capacidade
importante e tempo para investigações e contingências significativas Esse planejamento é complementado por estratégias apropriadas, como: · Desenvolvimento
de táticas de manutenção · Monitoramento de
condição · Gerenciamento de
fluidos · Gestão legal de
peças sobressalentes Valor: um plano priorizado de risco de baixo para cima que abrange
todos os ativos e permite a avaliação de investimentos em uma base comum e
testa decisões de diferimentos, além de agilizar o trabalho com base em risco
versus custo Custo-benefício: Números 1, 2 e 5 na lista após esta tabela |
|
Estrutura de planejamento de ativos |
Uma estrutura de nível superior que permite que diversos grupos
realizem seu trabalho e, em seguida, reúnam seus requisitos de financiamento
em um plano coeso, que pode classificar prioridades para necessidades
bastante diferentes Valor: Geralmente, a determinação do trabalho a ser realizado é um
processo de licitação que pode não garantir que o trabalho certo seja
endossado e realizado no momento certo; Esse processo equilibra valor
através da avaliação de desempenho, custo e risco Custo-benefício: Números 1, 2, 3 e 4 na lista após esta tabela |
|
Gerenciamento de riscos |
Implementação dos processos corporativos de gerenciamento de riscos
em: · Classificação de
criticidade de ativos · Priorização do
trabalho · Desenvolvimento
de planos de contingência · Gestão do
trabalho Valor: a maioria das organizações possui uma estrutura de
gerenciamento de risco de nível superior e algumas especificam o ranking de
criticidade de ativos, etc .; Essa abordagem garante que todos os
aspectos do sistema de gerenciamento de ativos sejam avaliados e que esse
risco seja usado como determinante da tomada de decisões, por exemplo,
priorizando a opção ideal Custo-benefício: Números 2 e 7 na lista após esta tabela |
|
Projeto de Processo Operacional |
Uma abordagem comum para especificar como o trabalho é realizado em
elementos, como: · Viabilidade,
engajamento e construção do projeto · Entrega do
projeto, incluindo comissionamento · Manutenção · Suporte de
operações (por exemplo, comutação, isolamentos etc.) · Gerenciamento de
desligamento · Gerenciamento de suprimentos · Eliminação de
defeitos Valor: Garante que os processos corporativos sejam documentados sem
lacunas na funcionalidade e que sua capacidade de reduzir riscos seja clara e
que a condução do trabalho seja medida; Os meios são estabelecidos assim
que a competência do pessoal relevante é desenvolvida Custo-benefício: Números 3, 4, 5 e 6 na lista após esta tabela |
|
Melhoria contínua (IC) |
Uma abordagem integrada à melhoria contínua que abrange: · Medição de
desempenho · Audição interna · Gerenciamento de ações
corretivas e preventivas · Plano de melhoria
contínua · Processos de
melhoria contínua (por exemplo, 6s em que a abordagem de definir, medir,
analisar, melhorar e controlar (DMAIC) está bem alinhada para este trabalho) Valor: garante que o IC ocorra de maneira consistente em todas as
equipes e seja medido para rastrear o valor Custo-benefício: Números 6 e 7 na lista após esta tabela |
|
Especificação da documentação |
A consolidação e o gerenciamento de documentos de controle que
governam todos os aspectos do gerenciamento de ativos, geralmente baseados em
documentos existentes e com aprimoramentos e extensões, conforme definido
pelo SAMP Valor: Muitas organizações têm uma proliferação de documentação de
controle, algumas das quais são obsoletas; Isso garante que seja
especificada uma combinação precisa de documentos, que precisam ser mantidos
e usados no desenvolvimento de competências |
|
BENEFÍCIOS DE CUSTO OBTIDOS COM ESSAS
INICIATIVAS: 1. Redução no
portfólio geral de projetos de capital de 10 a 30%, através da remoção de
trabalhos desnecessários ou da consolidação de trabalhos para obter maior
eficiência 2. Justificativa
para aumentar em 100% os gastos de capital anuais em ativos sem dinheiro,
reduzindo assim o risco 3. Redução na
rotatividade de projetos de capital por ano de 20% para 5% 4. Melhoria na
estimativa de custos de 50 a 80% a 15% no ponto de conceito 5. Ganho de
produtividade levando a um máximo de 10% dos custos operacionais 6. O comprometimento
com a eliminação de defeitos e estratégias consistentes de ativos líderes
pode levar a uma melhoria de 30% dos gastos com manutenção 7. A melhoria
contínua que gera centenas de pequenas tarefas, etc., melhorou a eficácia
geral do equipamento (OEE) dos principais ativos em até 20% durante um
período de dois a três anos |
|
IMPLEMENTAÇÃO DO SISTEMA DE GERENCIAMENTO DE ATIVOS
O processo para implementar um sistema de gerenciamento de ativos
observa estes princípios:
· O valor para
implementar um sistema de gerenciamento de ativos é reconhecido e apoiado pelos
executivos seniores.
· O valor da
implementação deve ser medido e relatado aos executivos patrocinadores.
· São as pessoas que melhoram e lideram a melhoria; portanto, as pessoas devem ser orientadas e apoiadas.
· Embora uma
autoridade confiável e especialista possa ser usada para fornecer conhecimento,
ensinar e auxiliar na solução de gargalos, são as equipes internas que oferecem
melhorias reais.
· Toda organização
tem suas próprias forças, que devem ser respeitadas e mantidas, e das quais
construirá melhorias sustentáveis.
· Nenhuma melhoria é
válida, a menos que seja sustentável pelo desenvolvimento de competência,
medição e geração de relatórios e bloqueada como um processo de gerenciamento
de senso comum.
· Não existe, a menos
que seja anotado. Todos os processos devem ser documentados, comunicados e
disponíveis para referência futura.
Existem duas partes na implementação:
1. Estabelecer a
governança do sistema de gerenciamento de ativos para que todos os interessados
saibam o que é esperado deles e que haja um recurso para treinar pessoas e
auditar o desempenho;
2. Gerenciamento de
mudanças, pelo qual equipes internas e multidisciplinares trabalham em projetos
de melhoria de capacidade que se concentram em um ou mais elementos do sistema
de gerenciamento de ativos. 4
Ambos os fluxos de trabalho devem ser gerenciados como projetos bem
definidos, com boas práticas de gerenciamento de projetos, incluindo
cronogramas, gerenciamento de riscos e planos de comunicação. Com o tempo,
essas iniciativas não serão adições incomuns aos negócios normais, mas
representarão aspectos do processo de melhoria contínua que a ISO 55001 endossa
como um pilar essencial do gerenciamento de ativos.
MELHORIA
CONTÍNUA NO SISTEMA DE GERENCIAMENTO DE ATIVOS
O plano de melhoria contínua acompanha uma infinidade de pequenas
iniciativas, responsáveis por cada uma e quando cada uma será
concluída. 5 É um controle necessário para garantir que o desempenho e a
resiliência de um sistema complexo continuem aumentando ou sendo retidos no
nível desejado de capacidade. Isso envolve muitas tarefas associadas a
pessoas, instalações, processos e sistemas, cada uma exigindo um proprietário
da tarefa e dados de conclusão agendados, além de uma declaração do risco que
cada tarefa está mitigando.
O bom desempenho controla a criação por mês de novas tarefas no plano de
IC e o encerramento por mês de tarefas concluídas registradas no
plano. Enquanto um proprietário central é responsável pelo plano e pela
integridade de suas informações, o plano deve abranger várias equipes que frequentemente
precisam trabalhar juntas. Um exemplo desse plano, mostrado na Figura 3a,
é um extrato de um plano para uma instalação complexa.
Na Figura 3b, um exercício analítico identifica várias estratégias de
manutenção preventiva (MP) em uma instalação complexa que está sendo realizada
com pouquíssimos reparos necessários para esses ativos. Portanto, foi
determinado que havia escopo para revisar formalmente o risco que está sendo
gerenciado, bem como as obrigações regulatórias e, sempre que possível, reduzir
o esforço nessas MPs de alta frequência.
Este
exemplo destaca a necessidade de medição e consideração proativa de instalações
complexas e, em seguida, uma abordagem organizada e documentada para gerenciar
as centenas de tarefas de IC resultantes recomendadas por essas
análises. O potencial de economia de custos calculado neste caso
representou 44% do orçamento total de manutenção de MP, o que obviamente é um
prêmio a ser buscado.
CONCLUSÃO
A ISO 55001 representa uma oportunidade para uma organização adaptar sua
própria abordagem ao gerenciamento de ativos dentro de uma estrutura
robusta. Embora a ISO 55001 não determine como executar tarefas específicas
de gerenciamento de ativos, ela especifica os principais elementos que devem
estar presentes. Não é a ISO 55001 que proporciona economia de custos para
uma organização, mas as equipes que acreditam e têm a disciplina para utilizar
a estrutura certamente proporcionarão economia através da remoção de práticas
desnecessárias.
A ISO 55001 trata do gerenciamento de risco, custo e desempenho de uma
maneira equilibrada que busca liberar o valor comercial da utilização de
ativos. As medidas desses atributos permeiam cada um dos elementos que
compõem um sistema de gerenciamento de ativos.
A ISO 55001 deve ser implementada e depois sustentada pelas
pessoas. As equipes precisam de orientação sobre o que a organização
espera deles e precisam de tempo e oportunidade para aplicar os requisitos de
uma maneira que faça sentido para a cultura local, demandas operacionais e nível
de capacidade organizacional dentro de seus próprios negócios. Ao fazê-lo,
medidas de redução de custos, mitigação de riscos e aumento de desempenho são
essenciais e fazem parte da estrutura ISO 55001, que persistirá na nova cultura.





Nenhum comentário:
Postar um comentário